Hyperplane

Hyperplane

Home
Notes
๐Ÿง‘โ€๐Ÿ’ป Coding Resources
๐Ÿ“š eBook
๐Ÿ“Š RAG that works
๐Ÿ“ฒ On Edge
๐Ÿชฉ Build your own Siri
๐Ÿ“ž Chat with us
Archive
About

๐Ÿ“Š RAG that works

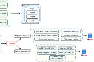
Building RAG that works is boring
From principles to production code โ€” Part 3/6 of RAG That Works
Jan 24ย โ€ขย Alexandru Vesa
Data Modeling for RAG That Works
Business understanding โ†’ Data modeling โ€” Part 2/6 of RAG That Works
Jan 6ย โ€ขย Alexandru Vesa
Why the hell should I build this?
Business understanding & data modeling โ€” Part 1/6 of RAG That Works
Jan 3ย โ€ขย Alexandru Vesa
ยฉ 2026 Cube Digital ยท Privacy โˆ™ Terms โˆ™ Collection notice
Start your SubstackGet the app
Substack is the home for great culture