

Data Modeling for RAG That Works
Business understanding → Data modeling — Part 2/6 of RAG That Works
🪩 Build your own Siri
🎬 From Production
The latest from
Data Modeling for RAG That Works

What's in-between an AI Wrapper and Deep Tech?

Multi-source ingestion pipelines should be easier

Ex Machina’s Ava manipulated conversations

Cracking the Trend Code: How I Built a Trend Analyzer with Cursor, Genezio & OpenAI

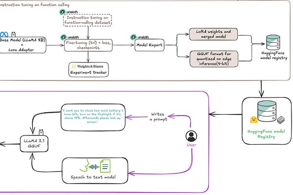
📲 For Edge Devices
Recommendations
View all 8Pascal Biese
Alex Razvant
Nir Diamant
Banias Baabe
Shirin Khosravi Jam



























